Drop & Render's PDG render farm lets you cook massive Houdini workflows with native-like integration, automatic file syncing, and intelligent work item distribution across high-performance nodes. Process thousands of tasks in a fraction of the time while keeping your workstation free.
We are excited to announce that Drop & Render now officially supports Houdini's PDG/TOP system. This took a lot of work, and we are confident in it being amongst the best implementations out there!

What is PDG/TOP
PDG (Procedural Dependency Graph) and TOPs (Task Operators) are Houdini's powerful framework for managing complex, multi-step workflows. Think of it as a production pipeline within Houdini itself - you can orchestrate thousands of individual tasks, dependencies, and file operations without manually tracking each piece. Whether you're generating variations of assets, processing massive datasets, or coordinating renders across multiple frames and wedges, PDG handles the scheduling and execution intelligently. It's become essential for studios working on large-scale productions where traditional node-based workflows would be too cumbersome to manage.
Common use cases include rendering wedges to explore parameter variations, batch processing geometry or simulations, coordinating multi-stage pipelines where caches feed into renders, and automating repetitive tasks across entire asset libraries. The system tracks dependencies automatically, so if one task fails or needs to be redone, PDG knows exactly which downstream tasks need reprocessing - saving you from costly mistakes and wasted compute time.
Why use a Render Farm for PDG/TOP?
PDG workflows can generate hundreds or thousands of work items that need processing - way more than a single workstation can handle efficiently. A render farm multiplies your processing power, letting you execute massive PDG graphs in a fraction of the time. Instead of waiting days for your local machine to churn through variations and simulations, our farm distributes the work across dozens of high-performance nodes. This means you can iterate faster, meet tighter deadlines, and keep your workstation free for creative work instead of being locked up processing tasks. For freelancers and studios alike, this transforms PDG from a powerful tool into a practical production solution.

The economics make sense too - you only pay for the compute time you actually use. Running large wedgecounts can completely disable your local machine, so running off-site lets you avoid that and make creative decisions while the work is still fresh in your mind. There is also no need to invest in expensive hardware upgrades or maintain your own render cluster. Submit your PDG graph, let our infrastructure handle the heavy lifting, and get back to the creative work that actually matters.
Our implementation

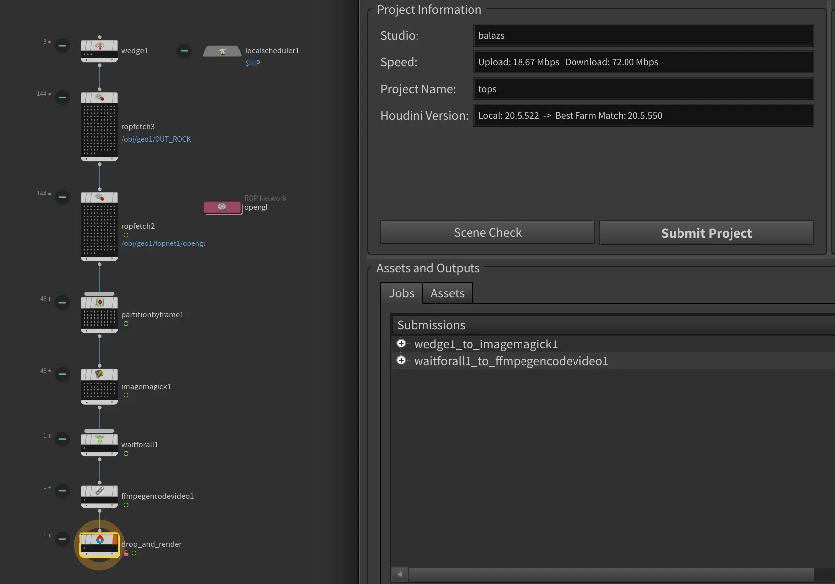
Drop & Render's PDG implementation uses a native-like workflow to connect your jobs to our pre-existing render farm infrastructure.
Simply:
- Connect our Drop & Render TOP node to the end of any chain you'd like to cook on the farm
- Open our panel and run a scene check to make sure your project will come out correct
- Adjust any settings, including choosing whether to download outputs on a per-node basis
- Press submit
Unlike other render farms you don't need to:
- Manage an entire remote workstation - our infrastructure handles that for you
- Change your project to align to our system - we try to support every project as-is
- Worry about downloads - work items download to exactly the same folders they would if you cooked them locally on your machine
- Submit your entire network - only the chain connected to our node gets cooked, so you can cook specific heavy dependencies on our farm while doing the rest locally
Our system will also split your job into the largest independent work item chains possible, and set those up as individual subjobs. We run those jobs one-by-one, making sure all dependencies resolve correctly, split across a large number of machines all working at the same time. This splits your entire graph optimally between as many machines as possible, which should speed up cooking significantly.

Getting Started with PDG on Drop & Render
Our PDG support is currently in beta, working reliably for most production workflows. We're actively refining the system based on real-world usage and expect a full release in the coming months. In the meantime, we're committed to making sure your projects work perfectly.
Risk-free testing: We only charge for successful jobs. If a render fails due to our infrastructure, you don't pay - we absorb that cost while we improve the system. This means you can test PDG workflows on our farm without financial risk.
Need help getting your project running? Our team is available through our support page to troubleshoot any edge cases and get you rendering quickly. We're building this system for you, and your feedback directly shapes our roadmap.
Ready to accelerate your PDG workflows? Sign up today and receive €10 in free render credits to test our farm with your own projects. No payment information required to get started.

Happy rendering!